Freshrecruitment
Groot deel WMS blijft onbenut
Logistieke dienstverleners gebruiken slechts een deel van hun warehouse management systeem (WMS). Voor crossdocking en capaciteitsplanning wordt WMS ...

Logistieke dienstverleners gebruiken slechts een deel van hun warehouse management systeem (WMS). Voor crossdocking en capaciteitsplanning wordt WMS ...

Van Dijk Logistiek startte twee jaar geleden met de totale distributie van boeken voor uitgevers. De aanschaf van een WMS maakt de weg vrij om het ...

Wetron Transport & Logistics gaat de ouderwetse plankaarten inruilen voor een digitaal rit- en routeplansysteem. De logistiek dienstverlener wil dat de planners zo meer in- en overzicht over de hele planning krijgen. Wetron maakte al gebruik van een TMS-systeem en beschikt ook over warehouse management software.

De LogiScan van LogiFact is een onafhankelijke pragmatische scan van de logistieke operatie, gericht op de processen op de werkvloer. Tijdens de LogiScan wordt naar keuze de hele of een gedeelte van de logistieke operatie bekeken door ervaren logistieke consultants.

Softwarebedrijf LogiFact Group heeft een compact WMS-pakket ontwikkeld voor magazijnen met 5 tot 100 medewerkers. Het pakket, LogiFactor WMS genaamd, is gebaseerd op de WMS-module van SAP. Bijzonder is dat het pakket met elk willekeurig ERP-pakket kan worden gekoppeld, ook als dat niet van SAP afkomstig is.

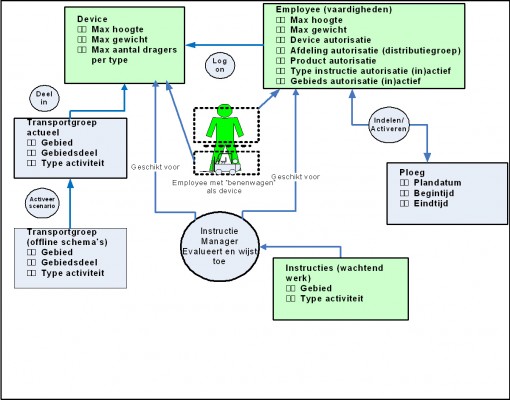
Labour Management zorgt er actief voor dat het werkvloerpersoneel en/of de betreffende apparatuur op verstandige wijze het werk aangeboden krijgt. Henk van Voorst, Davanti Warehousing, gaat in het eerste deel van dit expertartikel onder meer in op de elementen die een belangrijke rol spelen bij de werkverdeling.

Exact Easy Access, dochterbedrijf van Exact, is druk met de verkoop van WMS-software aan bestaande ERP-klanten over de hele wereld. 'Onze klanten zoeken geen nieuwe killer application', zei ceo Raj Patel gisteren in Nijkerk. 'Ze willen eerst hun huidige systemen verder optimaliseren.
In een WMS-pakket wordt zo'n beetje alles vastgelegd wat maar vast te leggen valt. Wegwijs worden in die enorme brij aan data is echter allesbehalve ...
Projectgegevens Bedrijfsnaam: H. Veldhuizen Transport Leverancier/dienstverlener: CAL Consult Plaats: Zaandam Branche: logistiek & ...

Ter Steege, importeur van decoratieartikelen, is deze maand succesvol live gegaan met het WMS van Centric Logistic Solutions. Met het systeem worden de magazijnprocessen vanaf nu realtime aangestuurd. Ter Steege wil zo de betrouwbaarheid van de leveringen optimaliseren.